I first modelled the assets for the bedroom, these include a chair, desk, monitor, bed, pillow, mattress, door, lamp and the room itself. After I had modelled the assets, I created textures for them using nodes. The texture used on the mattress was created by Layerace (2023).
When creating the monitor, I create the screen individually. To do this I wrote ‘Experience time immemorial’ on an A4 document and imported it into Blender as an image plane. Within the material of this plane I added an emission node to have it give of light. I then placed it within the screen space of the monitor and made the monitor of the parent so that any transformations would apply to both the monitor and the screen.
The secondary light source within the bedroom scene is the lamp. When creating this, I made the texture applied to the lamp shade translucent so that light passes through it. I then placed a point light within the lamp shade. This causes light to not only leave the top and bottom of the asset, but also pass through it.

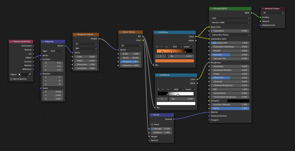
This image shows nodes used to create the wooden texture used on the desk, bed and floor. 
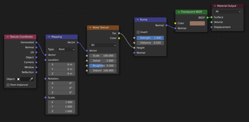
The images shows the nodes used to create the translucent texture used on the lamp shade. 
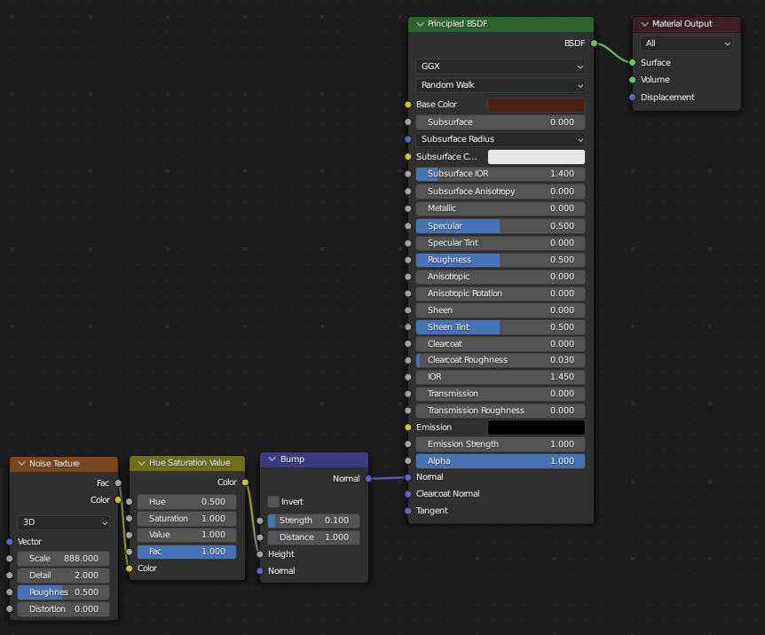
This image shows the nodes used to create the bumpy plastic texture used on the chair and monitor. 
This image shows the nodes used to create the emissive plane used as the monitor screen. 
This image shows the nodes used to create the texture for the room walls and ceiling. 
This image shows the nodes used to create the texture for the pillows.
After finishing the bedroom, I created the planets and sun for the space section of the animation. Each planet, as well as the sun, are simple spheres smoothed so they aren’t ridged. I used simple spheres as not to make the models overly complex and create problems during rendering. The textures used on the planets and background of the scene are taken from Solar System Scope (2023) and [Deleted] (2015).
The procedural texture used on the sun asset has a colour ramp linked to the emission which causes it to output a red glow. This was initially too strong and left a red glare on the planets surrounding. To solve this, I lowered the brightness of the emission output and placed a spotlight above the sun asset to light the area around it. This left the scene with a slight red tint from the sun but an overall white lighting that allows the viewing of the assets without the obtrusive red glare.

An image of the planets and sun with the background applied.

This image shows the nodes used to create the texture for the sun. 
This image shows the nodes used to create the textures for the planet models.
References –
[Deleted] (2015) Crab Nebula [Image] Available online: https://www.reddit.com/r/blender/comments/3ebzwz/free_space_hdrs_1/ (Accessed 25/04/2023)
Layerace (2023) Abstract blurred background [Texture] Available online: https://www.freepik.com/free-vector/abstract-blurred-background_863938.htm#query=mattress%20texture&position=2&from_view=keyword&track=ais (Accessed 19/04/2023)
Solar System Scope (2023) 2K_earth_daymap [Texture] Available online: https://www.solarsystemscope.com/textures/ (Accessed 21/04/2023)
Solar System Scope (2023) 2K_mars [Texture] Available online: https://www.solarsystemscope.com/textures/ (Accessed 21/04/2023)
Solar System Scope (2023) 2K_mercury [Texture] Available online: https://www.solarsystemscope.com/textures/ (Accessed 21/04/2023)
Solar System Scope (2023) 2K_neptune [Texture] Available online: https://www.solarsystemscope.com/textures/ (Accessed 21/04/2023)
Solar System Scope (2023) 2K_saturn [Texture] Available online: https://www.solarsystemscope.com/textures/ (Accessed 21/04/2023)
Solar System Scope (2023) 2K_uranus [Texture] Available online: https://www.solarsystemscope.com/textures/ (Accessed 21/04/2023)
Solar System Scope (2023) 2K_venus_atmosphere [Texture] Available online: https://www.solarsystemscope.com/textures/ (Accessed 21/04/2023)
Solar System Scope (2023) 2K_jupiter [Texture] Available online: https://www.solarsystemscope.com/textures/ (Accessed 21/04/2023)

